Here’s a nuclear generalisation for you: the quality of your game is directly proportional to the number of iterations you have time to make.
The adage is that game development is an iterative process. We know we should be tweaking and tuning our game until it feels and runs great. To make it the best it can be; greater than the sum of its parts. Early on, to make sure that the features we work on are worth pursuing.
An iteration can be as small as an incremented variable or as big as a complete reset of your entire game project. What iterations have in common is that the only way to get more of them is to teach ourselves the right mindset and to continuously remove anything that costs time.
For the past few years, this has been at the top of my mind: how to maximise iteration. At the very highest level, you need to remove obstacles, clicks, and tools. The fewer things a developer needs to know or do per iteration, the better.
- Remove obstacles. Make the process of iteration as fast as possible, by removing gatekeepers and bottlenecks. Maybe you shouldn’t go through the full approval process for a quality of life improvement, maybe your playtesters should get three separate sets of things to test instead of just one, and maybe a developer can prioritise their own tasks rather than sitting in hours-long meetings or being micromanaged.
- Remove clicks. I once heard the suggestion that you lose 50% of viewers with every required interaction on a website. More clicks will invite more pain points, more potential human errors, and will also lead to fewer iterations. Just imagine (or remember) not having box selection in a node tool vs having it.
- Remove tools. You need special skills, licenses, installation time, and more, the more tools you require. Everything in your pipeline that can be either bundled into something else or removed entirely via devops automation should be considered. Not least of all because tools development is itself a deep rabbit hole.
Those three are what this is all about. I’ve come up with five areas where you need to optimise iteration, that I’ve obsessively built into my own pipelines. These five are what the rest of this post elaborates on:
- Authoring objects and data.
- Transitioning objects between states.
- Tweaking and rebalancing data.
- Testing and comparing iterations.
- Updating the game for testing and distribution.

Authoring
Iterating on object and state authoring means creating new objects and states and connecting them to data. A character that can roam, shoot, and take cover, and has MoveSpeed, TurnSpeed, and Morale, perhaps.
This is one of those things where many developers will get used to how their first engine does things and forever see it as the norm. But most tools for object authoring are actually quite terrible (in my opinion), and are also highly unlikely to match your specific needs. They are far more likely to present you with hoops to jump through and prevent you from achieving fast iteration.
It’s not unusual for getting a new object into a game to take hours and involve multiple people. Particularly if the game’s pipeline has grown organically over several years of production. Where you only had to add a single collision capsule at first, maybe you must now add a full ragdoll, two different sets of hit capsules, IK targets, and a bunch of other things before the new asset works as intended. Some of which has to be created manually. Forget one step, and your game may crash or exhibit weird results.
This is a big threat to iteration. Maybe the biggest. So if you can, you should make your own tools for object authoring that are perfectly suited to your needs, require as few steps as possible, and waste as little time as possible. Or use a tool that’s specifically made for exactly the thing you need, if you can find it.

Objects
I tend to think of objects in systemic design as Characters, Props, and Devices. This is not in any way strict, it’s only what my favorite designs tend to need. If you are working on a grand strategy game, a puzzle game, or something else, the nature of your objects may vary.
The key to object authoring is variation. A lamp is not the same thing as a crate or a human, but they should be able to interact in interesting ways. To make them interact, you need to be able to vary them easily and then hand off responsibility to the game’s systems in a predictable way.
Something that can’t be stressed enough is to always set working defaults for all of your objects. Make sure that objects work out of the box so iteration can begin immediately. Few things waste more time than “oops, forgot the flag that did the thing.”
Object-oriented
The most intuitive way to represent objects is to use objects, unsurprisingly. A Character can be expected to do certain things and a Door will do other things. Enemy and Player can now inherit from Character and they may make use of a Gun or a Broom depending on the kind of game you’re making.
With this setup, authoring objects is no harder than inheriting from the right class and then tweaking the numbers. This is how Unreal Engine is used by many teams.
But this gets cumbersome if you want a character that can fly or to utilise the dialogue system in a character but for something that cannot move. Or maybe the spline following that characters have, but now for a train car.
Authoring with object-oriented systems seems intuitive but doesn’t handle exceptions well. Everything now needs to be a character if it wants to access certain things, and designers will have to learn the intricacies of all the objects in the game before they can truly begin iterating.
- For object-oriented authoring: clearly visualise what an object can (and can’t) do based on its inheritance; don’t hide logic deep into a dropdown hierarchy.

Component-based
If you want your object to collide with things in a physics simulation, you add a Collider. If you want it to move on a flow field, you add FlowFieldMove. The sum of an object’s components dictates its behavior.
This may use many different types of component setups, but the two most common are GameObject/Component (GO/C) and Entity Component System (ECS). Both Unreal and Unity uses the first, but in very different ways. Both Unreal and Unity also provide ways to use the second, but in ways that are mostly incompatible with the first.
Conceptually, component-based object authoring is great. In practice, it tends to be a deep rabbit hole of exceptions and flawed component combinations that have grown organically through an engine’s lifetime.
- For component-based authoring: make non-destructive tools with opt-in as the default rather than opt-out. Provide good error messaging for when requirements are not met.

Data-driven
Most game engines today are data-driven at some level. You plug data in, it gets compiled into an engine-friendly format, and voila: the engine knows what to do. The data is picked up by a renderer, physics engine, or something else, and things simply happen just the way they are supposed to because the data is clear enough to just chug along. Like feeding coal into a steam engine.
With a data-driven approach, you will usually be collecting all that data and bundling it up using authoring tools. Bring in the mesh asset, animate it using animation assets, play some sound assets on cue, etc. The data itself will drive the process. For example in a “target-based” setup, where one piece of data activates another which activates a third, etc., until the game level or other logic has run its course.
- For data-driven authoring: provide clear debug information and visual representations for where data is coming from, when, and what it allows. Make it clear what data is expected where, so no steps are missed.

Transitioning
You need ways to define how something goes from Alive to Dead, or when something should be Idle instead of Moving.
This layer of authoring and iteration is very rarely straightforward, and parts of it are almost always deep down in the code for your game. This is bad. So let’s discuss how to make it not bad, and how to open up your game for more direct rules authoring through state transitions.

The State in your State-Space
If my use of the word “state” in this post gets confusing, you can look into the state-space prototyping post to see what I mean. This is not standard jargon used by all game developers, but it is a key part in my own framework.
A good state authoring tool allows you to list which states an object can be in, where it can collect changes from, and how it behaves in relation to other objects and their state. Just to be clear: this doesn’t have to be complex at all. It can be enough to list the actions an entity can use and then leave it to other systems to actually select actions.
- Make it easy to list states and transitions per object.

Permissions and Restrictions
Take a look at the An Object-Rich World post if you are curious about other models for working with permissions and restrictions.
The most important element of permissions and restrictions is predictability. There are many cases where our games become interconnected in ways that are not immediately visible. For example, when you say that a character’s ability to Move has been restricted due to a state, you may have to manually add this to multiple places. Perhaps the sound, animation, and head-bobbing system also need to be paused separately. This is extremely bad, because it means both that you will get unpredictable results and that you will often have to revisit the same changes.
- Provide state transition information with data reporting, so that you can keep track of all the whens and whys.
- Make states have meaning; if a state says that an object cannot move, this should be definitive.

Specific or Generic
A specific state is only relevant for a particular object. A generic state can be used by any object sharing the same characteristics. Think of the idea of spotting something, for example. A sensor picking up that an object can be seen.
If a player is going to spot something, this needs to be specific, since the player’s avatar, unlike a NPC avatar, will generally have a camera attached to it. So to check if the player spots something, we can use the camera’s viewport to determine if the thing is on-screen or not.
A generic version of the same thing could instead use the avatar’s forward vector, an arbitrary angle, and perhaps a linecast, to determine if the object can be seen. This could be used by any avatar, player or otherwise, and would probably be accurate enough if your game doesn’t need more granularity.
- Differentiate between Specific and Generic states, so that you will never accidentally add state to an object that won’t work.

Exclusive, Inclusive, or Parallell
An exclusive state is the only state that can be run at a given time, whereas an inclusive state also allows other state to run alongside it. Parallell states are made to run at the same time as each other and may therefore not poke at the same data, or you could get unpredictable results.
- Set clear guardrails between Exclusive, Inclusive, and Parallell states. Plan what you need each state to be able to do and where to get its data.



Conditions
A state is conditional if it only activates based on preset conditions. It’s your if-then-else setup. Conditionals will often need considerable tweaking, and if you’re not careful in how you build such systems, they can turn into a tangled mess. Just like nested ifs.
Common ways to handle conditional states are predicate functions, tags, flags, and many of the other things brought up in the A State-Rich Simulation post. Preferably, setting or changing conditionals should be just a click or two, and it should respect the type of data separation mentioned earlier.
When a game has multiple dynamic sources for conditions, it quickly gets complicated. For this reason, your tools should provide debug settings for visualising where conditions are coming from, and you can also log everything that gets triggered by certain conditions during a session.
- Visualise which conditions apply at a given moment and why.
- Show when conditions are unavailable and why.
- Log transition changes and which conditions made them change.

Injected
A state is injected when it’s pushed into an object. This can follow any number of systemic effects, from straightup addition to slightly more granular propagation.
Common points in a game simulation for state to get injected are collision events, spawning or destruction, proximity, spotting, and various forms of scripted messaging. This means that having a solid system for defining such injections is a great starting point for how transitions will work in your game.
If you have the concept of a Room, for example, this Room may keep track of what’s inside of it and then propagate that knowledge to anyone visiting the room. Objects would then inject their presence into the room, while the room would inject relevant state into the objects in turn.
- Show when, how, and from where a state injection occurs.

Explicit or Dynamic
An explicit conditional state is something like the Idle state pushing a Move state onto an internal stack because move vector magnitude is higher than zero. These are the only circumstances where Move will ever happen, making it an explicit transition.
A dynamic state would be something like a gunshot killing you by injecting the Dead state. This is a dynamic transition because it can happen at any time, and beyond any restrictions on the injection itself (ammo, aiming, etc.), you won’t be defining anything in advance, and you’re not really waiting for it to happen. It happens when it happens, or it may not happen at all.
- Make it clear which explicit states are running at any given time.
- When dynamic state is triggered, make all of its relevant overrides predictable and singular: it should always be enough to turn something on or off once.

Timed
A state is timed if it remains active for a limited time. It can also loop over a given duration and either bounce back (i.e., from 0 to 1 back to 0) or it can reset and repeat. The current value of the timed state is often referred to simply as T and should be a normalized (0-1) floating point number.
This type of state is extremely handy, and you will want to tweak how the T value output gets handled in as many varied ways as possible. You want to be able to use curves, easing functions, and all thinkable different kinds of interpolation.
Timed state can be used to achieve anything from a Thief-style AI sense of “smell,” to a menu blend, to an animation system, to reward pizzazz. It’s the perfect type of state for an interstitial and is where you will be able to do much of your polish.

- Provide visualisations of start and end positions for timed states.
- Allow developers to scroll timed states manually to preview them.
Interstitial
A state is interstitial when it’s added between other states without affecting them beyond the delay this may cause. Screenfades, stop frames, and sound triggers, are some examples of this.
- Allow states to resume after interruption, so that you can use interstitials in a non-destructive way.

Tweaking
Objects and states will be defining the game at its highest level. But you will also want to change the rat catcher’s catching range from 2.3 to 2.5 and maybe add an additional key to a curve to make a fade-in smoother.
It’s been mentioned before, but may be worth repeating: you should separate data from objects from the very beginning of your project. Every second you can avoid having to navigate the jungle of files in your project is a second gained towards additional iteration. Remember: remove clicks and remove tools.
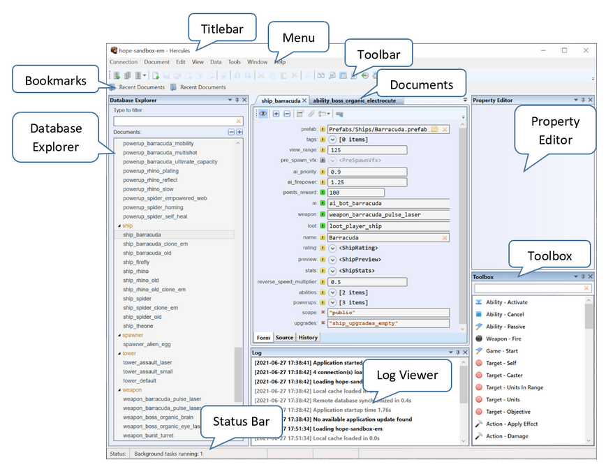
Many games will expect either a database approach (“spreadsheet specific,” in Michael Sellers’ terms), or they will have a hard connection between an object and its data. But a good data authoring tool is either integrated with the game engine or is an established external tool, such as a spreadsheet or database, that has a single-click or dynamic export/import process into the game.

Data in the Client
Many games still to this day keep data hard-coded into their compiled executables. This can be done for security or obfuscation reasons, out of habit, or because the engine used for a certain game is structured that way.
For a small game with simple data, this is rarely an issue. You can make your changes, recompile, and then test, within seconds. But for bigger or more complex projects, it can have a cascading effect on iteration complexity. It also forces you to rely on programmers even for changes that have nothing to do with game logic or code.
If you can avoid this, do so. It doesn’t matter if a compile takes five minutes, it’ll be stealing those five minutes over and over again. It will also decrease the number of iterations you can make.

Data in Scripts
Issues with compiled data are not new. One common way to avoid some of them is to use lightweight text files that can be loaded and interpreted at runtime. This can be done in one of two ways.
You can construct data this way. The below is a small example of this, where Lua was used to package information about different sectors in a space game. In this case, a sector has details about which other sectors the player can travel to, which pilots are present in the sector, and which stations and colonies can be visited.
This is information that could’ve been hardcoded into the client, but this way it’s made available at runtime and much easier to iterate on.
Sector201 = { Name = "CETACEA", X = 0.0, Y = 0.0, Objects = {}, Colonies = { 201 }, Stations = {}, Pilots = { 201 }, Sectors = { 202 , 203 , 207 , 103 , 1001 } },
You can build logic this way. The next example is also Lua, but is a narrative sequence from the same space game. By exposing gameplay features to Lua, it becomes possible to script these sequences that can be loaded and parsed by the engine on demand. One benefit of this is that you can rewrite the script, make the engine reload the data, and then test within moments of making the change.
-- Intro: TURN ON THE LIGHTS!Lights1 = "You flip the switch. A raspy mechanical sound spreads through the room before a row of floodlights illuminates the scene."Lights2 = "The room is a small tubular compartment with a single bunk. Everything is made of shining black metal, lined with other metals and a dark faux-leather finish in some places."function intro_5 () SendMessageS( "narr" , Lights1 ) SendMessage( "wait" ) SendMessageS( "narr" , Lights2 ) SendMessage( "wait" ) SendMessageS( "Examine this room" , "LifeSupport" ) end
Data in a Database
If there’s such a thing as a standard today, it’s to store your data in a database. This database may live on a proprietary server owned by the developer or publisher, or it can utilise something in the cloud, like Microsoft Azure or Amazon Web Services (AWS). It can also be an offline database that you store with your game client much like a script.
A database forces you to decouple data from objects and allows live editing of data (if in the cloud). Most modern live service games do this for some of its data, if not all, as it makes it a lot easier to respond to community feedback and fix data-related issues.

Baseline-Attribute-Modifier
Planning how you structure your data before a project begins can save you many headaches. If you want to do MoveSpeed, you could have a MoveSpeed baseline multiplier at 1.0, each object could have a MoveSpeed attribute of maybe 10-20, and gear or other props could then add their own MoveSpeed modifiers on top as additions, multipliers, cumulative multipliers, or some other thing. You’d get something like MoveSpeed = Baseline * (Attribute + Modifier(s)).
If you manage to separate these from their objects you can mix things up for any reason you want without ever touching or even looking for the objects ever again. The amount of time this saves for more iteration can’t be overstated. (Again: remove clicks, remove tools.)
Maybe you want to modify Baseline based on difficulty, so that MoveSpeed is 1.5x on Easy, but only 0.75 on Hard. Or go in there and double the MoveSpeed attribute for all enemies that have the Small trait. With this type of separation, all of those things can suddenly be done in seconds.
This makes everything from bulk operations to conditional exceptions a lot easier to make and therefore to iterate on.
- Separate your data into logical containers, such as Baseline, Attribute, and Modifier.

Change Sets
A change set is a collection of changes made to your existing data. You can look at it as a changelist or commit in version control. Bundling variables into change sets is a handy way to keep track of what you are doing and makes it easier to compare one change to another.
Change sets really come into their own if you can combine them, turn them on/off, and provide more than one at a time. Over time, these sets can become like a log for your earlier tweaks, creating a kind of tweak history for your game’s design.
- Bundle collections of changes into change sets. E.g., “double move speed.”
- Identify change sets modularly, so you can test more than one thing at a time.

Testing
To know how any iteration works out you need to play it. But it’s not enough to merely play as you usually do. You need to compare changes and report when something doesn’t work out. Even as a solo developer, a solid reporting tool can be the difference between fixing problems and shipping with them.
This is where your change sets from before will work their magic. Let’s say you made a “goblin damage debuff” change set where you decreased how much damage the goblin dealt by half, and you now go into your change set tool to activate that change set. Or you tell external playtesters to play once with and once without the change set.
You can suddenly talk about balancing the same way you’d talk about feature implementations.

Versioned
I encounted Semantic Versioning during my first mobile game studio experience, at Stardoll Mobile Games. I’ve stuck to it ever since. The summary for Semantic Versioning is so simple, yet so powerful:
“Given a version number MAJOR.MINOR.PATCH, increment the:
- MAJOR version when you make incompatible API changes
- MINOR version when you add functionality in a backward compatible manner
- PATCH version when you make backward compatible bug fixes”
This is a convenient way to plan your assets. The Patch version can be automatically incremented whenever you build your game to identify each change and you can regulate when the Minor and Major version must be incremented.
For example, you can plan that you only release a new Major when you are releasing new content and a Minor when features are added or changed.
- Maintain clear versioning, even if just for yourself.
Always Playable
At Calm Island, we used to maintain one Dev and one Stable branch. The latter meant we could always show the game to any external stakeholders, even if it may have been an older build. The stable version was also the one deployed to stores after final validation.
The idea to always keep your game playable may sound self-explanatory, but good processes for this are uncommon. Many studios still use a single main branch for everything and when a deadline looms the only way to safeguard its health is to enact some kind of commit/submit stop where no one is allowed to push anything that risks the playability of the build.
This often results in a rush of new code and content right after the stop is lifted, that almost always breaks something and may take days or weeks to resolve.
- Make sure that you can always play a recent version of your game.

Targeted
A common issue with playtesting is that you need to jump through hoops before you can test the thing you’re actually working on. This can be because you need to launch the game, go through the splash screen, load the right level, noclip or teleport to the right place, etc., before you actually play. If your game is unstable (see Always Playable above), this can be further exacerbated by crashes or bugs that are not yours to fix.
To avoid this it’s important to be able to do targeted testing. Using isolated environments, such as a “gym” level for movement testing, and testing exactly the thing you just tweaked or implemented without any distractions.
- Provide shortcuts and settings that let you avoid time sinks.
- Make it easy to choose what to test.
- Make it clear what is being tested.

Modular
You need to be able to mix and match both systems and change sets in your game, to iterate as much as possible. Play without the enemy AI running, no props spawning, or with that goblin damage debuff or double move speed turned on or off.
You can look at this like the layers in Photoshop, where you can turn things on or off so they don’t impact your testing when you need to test something specific.
- Make your systems modular.
- Make modules easy to toggle.

Interchangeable
Once you have a modular setup, make sure that you can switch quickly and easily between different modules as well. Make them incerchangeable. If you need to test playing against only a single goblin, but that goblin can’t move, and you have only torches and stale bread; then it should be as few clicks and tools involved as possible to do so.
- Allow testers to easily switch out and modify what they are testing: anything with the same output should be able to tie into the correct input.

Simulated
Once the data is separated, you can take it one step further: you can remove entire segments of your game and isolate iteration and testing to retention loops or other longterm systems.
Think of a standard game loop. You have some inputs into each session, such as matchmaking settings or difficulty selection. This input affects how the session plays. Once the session completes, you get outputs, such as XP or treasure, that you can then reinvest into progression. This is the template for many standard game loops.
Simulated state allows you to pretend that one of these steps happened without actually having to take the time to play them. You can randomise the inputs and then play, or skip the session entirely to only work on the output and investment cycle. Once you reach the modular and interchangeable iteration dream, this is quite possible.
The value of this type of testing is high, since longterm systems often don’t get the testing they need simply because you must finish a real session of gameplay to get the “proper” outputs.
- Make it possible to simulate the systems without running them.

Comparable
Being able to compare different iterations to each other and choose which comparisons to make is more of a meta tool than it’s directly testing related. It’s more about comparing the results you gain from testing than the testing itself.
Look at the Game Balancing Guide for some inspiration on what kinds of things you could potentially compare.
- Show the data; show comparisons.

Reportable
If you find something that’s not great or that you want to revisit, make it easy to take notes or report to a central system; you may even go so far as to generate planning tickets from an in-engine event. Have your testers press some easy to access key combination (on controllers, maybe to hold both triggers and both stick buttons down for one second).
- Make it easy to file bug reports and provide feedback without leaving your game.
- Integrate screenshot tools and video recording.

Updating
Sometimes in a big team, the more technical tasks involved with the build and distribution process are invisible to you. You may hear about porting or signing or compliance, but you never have to deal with any of it. You happily playtest on whatever is easy and available, usually your development computer. Sometimes even inside of your development environment.
The reason this happens is because your updating process is not built with iteration in mind. Builds take too long, frequently don’t work, and distributing to local devices is a hassle. Many teams “forget,” or rather downprioritise, testing on their proper target devices.
Test on Target
One of the stranger things I’ve run into is developers who not only dislike testing on their current target platform but basically refuse. It’s so much easier to stay in your comfortable development environment indefinitely. Some studios may even resent some of their own target platforms, for example mobile platforms or consoles, because they are allowing personal opinion to affect their professionalism.
But there’s really no excuse: you should always test on your target devices.
- Test on target devices.
- Test your lowest spec targets.

Visible Versioning
Something that’s easy to overlook is to keep visible and easily copy/pasteable version information on-screen in your game. This is good for a product after launch too, so that players can provide you with more detailed information if they experience bugs or crashes.
- Make version numbers visible in all game builds, including release.

Test Automation
One of the first things I did in gamedev was to drive cars along a race track’s edges to make sure that the collisions worked like they should. A kind of testing that you can automate relatively easily. In test-driven development, testing and automation is already part of the thinking, and there’s really no need for game development to be different.
Automate the right things, however. An automated test can’t tell you about quality. It can’t suggest design changes or warn that a player may not understand the phrasing of a dialogue line. Automate regression testing, compliance testing, integration testing, and the driving along the tracks to test collision. But don’t automate quality testing.
- Automate functionality testing, but not quality testing.

Build Automation
Building for all of your platforms without having to do so manually is an essential element of game development. No amount of testing in a development environment compares to testing real builds.
Automated builds are often triggered by new commits or version increments. It’s also common to have nightly builds, hourly builds, and build cadences based on testing needs and build duration. What’s important for such a pipeline is that it can clearly say what’s going wrong by posting logs and details to the relevant people. A Slack channel, for example.
What you absolutely don’t want is to put developers on fulltime duty to get builds out.
- Building the game automatically and get new builds continuously without requiring manual intervention.

Distribution Automation
Once you have a build, you need to get that build onto the right device for testing. Most devkits and software platforms allow remote connection. You can usually set up jobs to trigger automatically when a build completes and publish your game to your testing platform (or even live) without requiring any work at all.
- Remove all obstacles for build distribution: make it a single click (or less) to get a functional build to play on the right device.

Endnotes
Hopefully, this post provides some food for thought on iteration and what it really means. If not, tell me every way I’m wrong in an e-mail to annander@gmail.com or in a comment.
Here’s the list:
- For object-oriented authoring: clearly visualise what an object can (and can’t) do based on its inheritance; don’t hide logic deep into a dropdown hierarchy.
- For component-based authoring: make non-destructive tools with opt-in as the default rather than opt-out. Provide good error messaging for when requirements are not met.
- For data-driven authoring: provide clear debug information and visual representations for where data is coming from, when, and what it allows. Make it clear what data is expected where, so no steps are missed.
- Make it easy to list states and transitions per object.
- Provide state transition information with data reporting, so that you can keep track of all the whens and whys.
- Make states have meaning; if a state says that an object cannot move, this should be definitive.
- Differentiate between Specific and Generic states, so that you will never accidentally add state to an object that won’t work.
- Set clear guardrails between Exclusive, Inclusive, and Parallell states. Plan what you need each state to be able to do and where to get its data.
- Visualise which conditions apply at a given moment and why.
- Show when conditions are unavailable and why.
- Log transition changes and which conditions made them change.
- Show when, how, and from where a state injection occurs.
- Make it clear which explicit states are running at any given time.
- When dynamic state is triggered, make all of its relevant overrides predictable and singular: it should always be enough to turn something on or off once.
- Provide visualisations of start and end positions for timed states.
- Allow developers to scroll timed states manually to preview them.
- Allow states to resume after interruption, so that you can use interstitials in a non-destructive way.
- Separate your data into logical containers, such as Baseline, Attribute, and Modifier.
- Bundle collections of changes into change sets. E.g., “double move speed.”
- Identify change sets modularly, so you can test more than one thing at a time.
- Maintain clear versioning, even if just for yourself.
- Make sure that you can always play a recent version of your game.
- Provide shortcuts and settings that let you avoid time sinks.
- Make it easy to choose what to test.
- Make it clear what is being tested.
- Make your systems modular.
- Make modules easy to toggle.
- Allow testers to easily switch out and modify what they are testing: anything with the same output should be able to tie into the correct input.
- Make it possible to simulate systems without running them.
- Show the data; show comparisons.
- Make it easy to file bug reports and provide feedback without leaving your game.
- Integrate screenshot tools and video recording.
- Always test on target devices: no amount of emulation will ever compensate for real qualitative testing.
- Have as many diverse target devices available as financially and physically possible.
- Test on target devices.
- Test your lowest spec targets.
- Make version numbers visible in all game builds, including release.
- Automate functionality testing, but not quality testing.
- Building the game automatically and get new builds continuously without requiring manual intervention.
- Remove all obstacles for build distribution: make it a single click (or less) to get a functional build to play on the right device.

3 thoughts on “Maximum Iteration”